We may earn a commission if you make a purchase through the links on our website.
The Best SQL Query Builders
UPDATED: February 5, 2025
Are you tired of having to write SQL queries manually from scratch? Do you want to generate queries to extract data from your database easily? Then, it is likely that you are looking for SQL query builders.
SQL query builders allow you to create and edit SQL queries without having code. On the basic level, these tools are usually visual SQL builders. Some advanced tools include features such as auto-complete, data visualization, query history, and more. This blog post will look at the best SQL query builders available today. We will go through the most popular paid and free SQL query builders.
Here is our list of the best SQL Query Builders:
- Solarwinds SQL Sentry – Query builder with actionable metrics and features like a Performance Analysis Dashboard, Advisory Conditions, and more.
- DbVisualizer Highly-rated universal visual database client with a user-friendly interface.
- AquaFold Cross-platform IDE for SQL development and database management. It supports +40 data sources.
- DbForge Query Builder Visual query builder and SQL editor with code completion and debugging.
- FlySpeed SQL Query Low-cost visual query builder developed by Active Database Software.
- Query Xtractor User-friendly data extraction and transformation tool for databases.
- Skyvia Query Builder Cloud-based SaaS query builder tool. It comes with drag-and-drop builder mode, visual mode, online SQL editor mode, and more.
- Redgate SQL Prompt Code completion capabilities and other advanced features.
- APEX SQL Complete SQL query building add-on for SQL Server Management Studio and Visual Studio. It includes features such as auto-complete, SQL code snippets, and more.
- Active Query Builder SQL database tool that automates SQL routines.
The Best SQL Query Builders
1. Solarwinds SQL Sentry

SolarWinds’ SentryOne (or SQL Sentry Portal) is a robust database performance monitoring solution. It is designed for SQL Server, Azure SQL Database, and the Microsoft Data Platform. This tool is perfect for monitoring databases and managing complex data environments. It allows you to identify and resolve SQL Server performance problems.
Key Features:
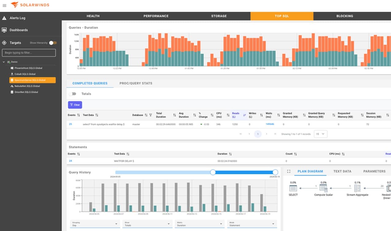
- Performance Analysis Dashboard: Graphically visualize server activity and navigate to granular data views for in-depth performance analysis.
- Top SQL: Access query history and execution plan diagrams to identify and optimize problematic queries affecting database performance.
- Advisory Conditions: Define customized alerts based on specific conditions, enabling proactive identification and resolution of performance issues.
- SQL Sentry Portal: Utilize the intuitive web interface to access vital performance data for monitored targets and streamline monitoring workflows.
- SQL Query-Building Capabilities: Leverage the “Build Option” to create SQL queries effortlessly, enhancing query development and optimization processes.
Why do we recommend it?
SQL Sentry stands out as a robust database performance monitoring solution tailored for SQL Server, Azure SQL Database, and the Microsoft Data Platform. Its comprehensive performance analysis capabilities empower users to identify and resolve SQL Server performance issues effectively. With actionable advisory conditions, users can proactively address potential performance bottlenecks and optimize database performance. The user-friendly SQL Sentry Portal provides easy access to vital performance data, streamlining monitoring workflows and enhancing productivity. Additionally, SQL Sentry offers SQL query-building capabilities, enabling users to create queries without extensive coding and further enhancing their database management capabilities.
Solarwinds SQL Sentry offers precise, actionable, and detailed metrics to help you solve everyday issues with your database and data. Aside from providing a complete monitoring solution, SQL Sentry also provides SQL query-building capabilities. With the “Build Option”, you can use SQL Sentry to create queries without writing much code.

Who is it recommended for?
SQL Sentry is recommended for database administrators, IT professionals, and businesses of all sizes seeking precise and actionable metrics to optimize SQL Server performance. It caters to organizations managing complex data environments, including small businesses, mid-sized enterprises, and large corporations. Whether overseeing on-premises SQL Server deployments, Azure SQL Database instances, or Microsoft Data Platform solutions, SQL Sentry provides tailored monitoring and optimization features to meet the diverse needs of database management professionals. Its scalability makes it suitable for organizations with varying database sizes and complexities, ensuring effective performance monitoring and optimization across the board.
Pros:
- Comprehensive Database Monitoring: Offers precise metrics and insights to effectively monitor and manage SQL Server, Azure SQL Database, and Microsoft Data Platform environments.
- Actionable Performance Insights: Provides actionable recommendations and alerts through advisory conditions, enabling proactive performance optimization.
- User-Friendly Interface: Features an intuitive SQL Sentry Portal for easy access to performance data and streamlined monitoring workflows.
- Query-Building Capabilities: Enhances productivity with SQL query-building capabilities, allowing users to create queries without extensive coding.
- Scalability: Suitable for businesses of all sizes, with scalable monitoring capabilities to accommodate varying database environments.
Cons:
- Pricing Transparency: Pricing information is not readily available on the official website, requiring users to request a quote for detailed pricing information.
- Learning Curve: Advanced features such as query-building capabilities may require some learning and familiarity, particularly for users with limited SQL expertise.
Pricing: Solarwinds SQL Sentry pricing starts at $1,999. Subscription and Volume licensing options are available.
Free Trial: Download a free, fully functional 14-day free trial of SQL Sentry from SolarWinds.
2. DbVisualizer

DbVisualizer is a well-known universal visual database client. It has been consistently rated number one by its users. As of 2023, DbVisualizer has a score of 4.6 out of 5 on G2.com.
Key Features:
- Advanced SQL Code Editor: Write, edit, and execute complex SQL queries with syntax highlighting, code completion, and more.
- Database Connection Management: Easily connect to and manage multiple databases from a single platform.
- Query Execution: Execute SQL queries and view results in real-time.
- Query History: Keep logs of previously executed SQL queries for troubleshooting and repetition.
- Intelligent Visual Query Optimization: Analyze SQL code and receive suggestions to optimize performance.
Why do we recommend it?
DbVisualizer stands out as a premier universal visual database client, consistently earning top ratings from its users. With an impressive score of 4.6 out of 5 on G2.com, it has garnered praise for its comprehensive features and user-friendly interface. One of its standout features is the advanced SQL code editor, equipped with syntax highlighting and code completion, facilitating the efficient creation and execution of complex SQL queries. Additionally, DbVisualizer excels in database connection management, enabling users to effortlessly connect to and manage multiple databases from a single platform. Its intuitive query execution capabilities and query history logs further enhance productivity, allowing users to execute and troubleshoot SQL queries with ease.
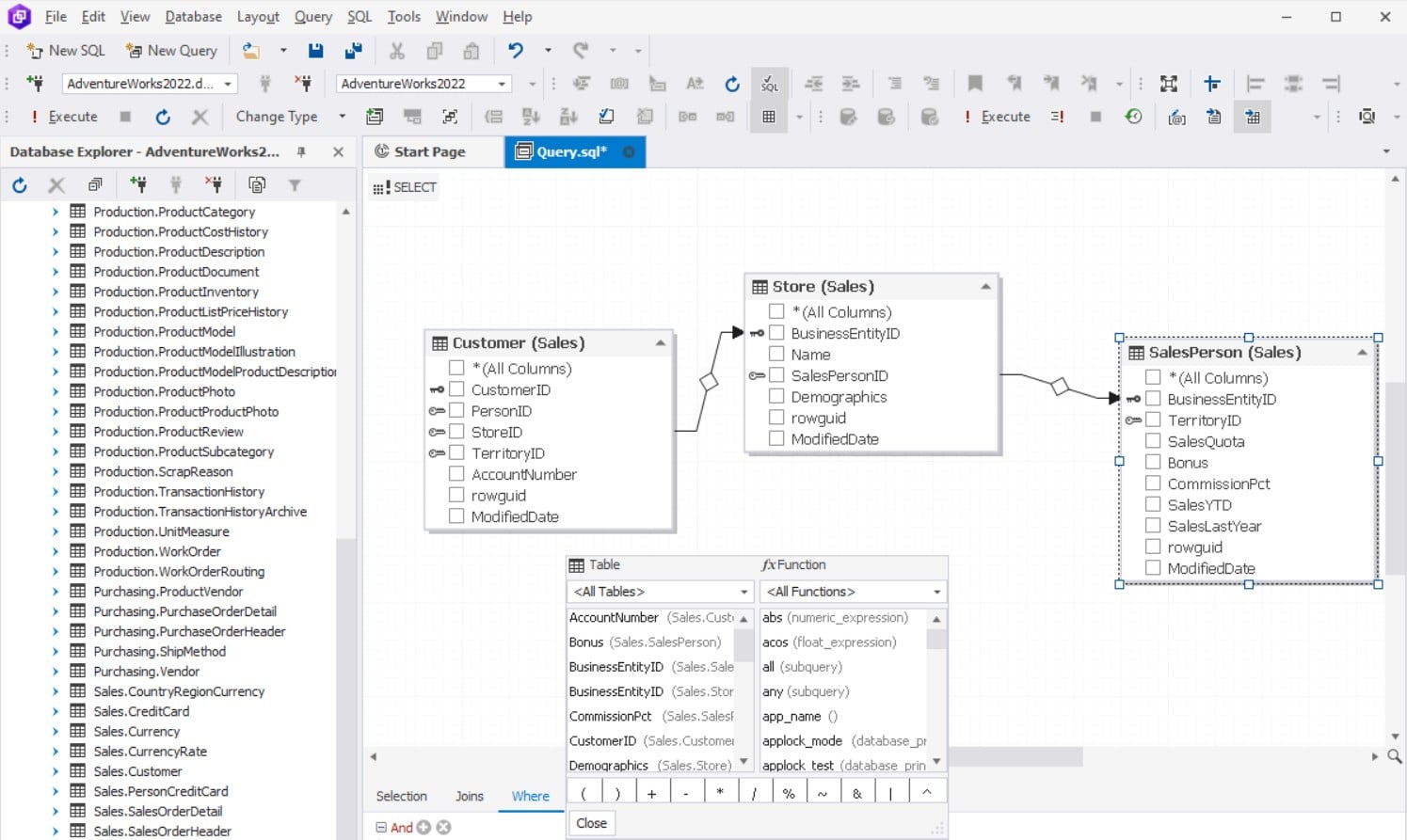
DbVisualizer provides a single place to manage all data coming from various sources. It supports many databases, including MySQL, PostgreSQL, Oracle, Microsoft SQL Server, SQLite, and more. This tool is one of the best visual SQL query builders. It comes with a user-friendly graphical interface to build and edit SQL queries quickly. With DbVisualizer, you can create and change queries using the drag-and-drop functionality.

Who is it recommended for?
DbVisualizer is recommended for database administrators, developers, and data analysts seeking a powerful yet user-friendly tool for managing and querying databases. It caters to a wide range of users, from individuals working on personal projects to enterprise-level teams handling complex data environments. Whether working with MySQL, PostgreSQL, Oracle, Microsoft SQL Server, SQLite, or other databases, DbVisualizer offers comprehensive support and functionality. Its intuitive graphical interface makes it ideal for users of all skill levels, providing a seamless experience for building and editing SQL queries. With its drag-and-drop functionality and intelligent visual query optimization, DbVisualizer empowers users to streamline database management tasks and optimize query performance efficiently.
Pros:
- Comprehensive Database Support: Works seamlessly with various databases including MySQL, PostgreSQL, Oracle, Microsoft SQL Server, and SQLite.
- User-Friendly Interface: Offers an intuitive graphical interface, making it accessible to users of all skill levels.
- Efficient Query Building: Allows for quick creation and editing of SQL queries with drag-and-drop functionality.
- Highly Rated by Users: Consistently receives top ratings and positive reviews from users on platforms like G2.com.
- Powerful SQL Code Editor: Equipped with features like syntax highlighting and code completion for enhanced productivity.
Cons:
- Limited Advanced Features: Some advanced database management features may be lacking compared to more specialized tools.
- Resource-Intensive: May require significant system resources, especially when working with large datasets or complex queries.
- Costly for Enterprise Use: Pricing plans may be relatively expensive for larger organizations or teams with extensive database needs.
Pricing: There are three types of licenses, Free (limited feature-set and support at $0). The Basic license with 60 days of basic support at $197 for the first year and $69 for each next year. The Pro license with premium support costs $229 for the first year and $99 for each subsequent year.
Free Download: Download DbVisualizer for free.
3. Aqua Data Studio

Aqua Data Studio is an Integrated Development Environment (IDE) for databases and visual analytics. It is built for developers and analysts to manage multi-platform databases and their data.
Key Features:
- Visual Query Builder: Simplifies query creation with a drag-and-drop interface, allowing for efficient column selection and property aggregation.
- SQL Editor: Experience enhanced SQL development with automatic formatting, syntax colorization, and keyword suggestions.
- Data Visualization: Gain insights through interactive charts, graphs, and dashboards, facilitating pattern recognition and trend analysis.
- Entity Relationship Modeling: Effortlessly create and modify database models using an intuitive graphical interface, streamlining database management processes.
Why do we recommend it?
Aqua Data Studio earns our strong recommendation due to its exceptional blend of user-friendly functionality and robust features. As a comprehensive Integrated Development Environment (IDE) tailored for databases and visual analytics, it excels in providing developers and analysts with a seamless experience. Its versatility and ease of use make it an invaluable asset for streamlining database management tasks. We have extensively tested the product ourselves, affirming its reliability and efficiency in handling multi-platform databases. Aqua Data Studio stands out as a top choice for professionals seeking a powerful yet intuitive solution for SQL query building, data visualization, and database modeling.
AquaFold is one of the best SQL query builders because it is easy to use and versatile. It also provides centralization to 40+ different data sources, including relational, cloud, and NoSQL databases.
Aqua Data allows you to build SQL queries visually. It will enable you to drag and drop tables and views into a visual whiteboard. It also has relevant features such as SQL development, schema comparison, data visualization, and more.

Who is it recommended for?
We highly recommend Aqua Data Studio to a wide range of professionals, including developers and analysts tasked with managing databases across different platforms. Its intuitive interface and versatile feature set make it accessible to both novice users and experienced database administrators. Whether you're working with relational, cloud, or NoSQL databases, Aqua Data Studio provides the tools necessary to streamline your workflow. It is particularly well-suited for individuals and teams seeking a comprehensive solution for SQL development, schema comparison, and data visualization. From small-scale projects to enterprise-level applications, Aqua Data Studio caters to the diverse needs of database management across various industries.
Pros:
- User-friendly Interface: Offers an intuitive user experience, making it accessible to both novice and experienced users.
- Versatility: With support for over 40 different data sources, including relational, cloud, and NoSQL databases, Aqua Data Studio provides extensive centralization capabilities.
- Visual Query Building: The drag-and-drop query builder simplifies the process of creating SQL queries, enhancing productivity.
- Comprehensive Feature Set: From SQL development to schema comparison and data visualization, Aqua Data Studio offers a wide range of functionalities.
- Seamless Integration: Aqua Data Studio seamlessly integrates with various databases, ensuring compatibility and ease of use.
Cons:
- Learning Curve: Despite its user-friendly interface, Aqua Data Studio may have a slight learning curve for those new to SQL query building and database management.
- Resource Intensive: Running complex queries or performing intensive data visualization tasks may require significant system resources.
- Cost: While Aqua Data Studio offers extensive features, its pricing may be prohibitive for some users, particularly those on a tight budget.
Pricing: Aqua Data Studio comes in two versions: Standard and Ultimate. Both versions are licensed per user, with prices of $499 for Standard and $699 for Ultimate.
Free Trial: Aqua Data Studio is available for a free 14-day trial.
4. DbForge Query Builder

DbForge Query Builder (dbForge Studio for SQL Server) by Devart is an intuitive visual query builder. It allows you to build complex SQL queries without needing to write coding. Its graphical user interface, with drag-and-drop, helps you design and edit queries easily.
Key Features:
- Visual Query Builder: Design and modify queries effortlessly with an intuitive drag-and-drop interface.
- Query Profiler: Analyze query execution statistics and optimize performance with detailed profiling capabilities.
- Code Completion: Receive intelligent suggestions for syntax and auto-completion, reducing coding errors and enhancing efficiency.
- T-SQL Debugger: Debug stored procedures, functions, triggers, and scripts with ease, ensuring code accuracy.
- Data Export and Import: Seamlessly transfer data between databases and various formats, including CSV, Excel, and XML.
Why do we recommend it?
DbForge Query Builder earns our recommendation as an intuitive visual query builder that simplifies the process of creating complex SQL queries. Its user-friendly interface, coupled with drag-and-drop functionality, empowers users to design and edit queries effortlessly. By eliminating the need for manual coding, DbForge Query Builder enhances productivity and reduces the likelihood of errors. We have tested the tool extensively, affirming its reliability and efficiency in query design and optimization. Whether you're a novice or experienced user, DbForge Query Builder provides a seamless experience for SQL query creation.
DbForge Query Builder supports various types of queries and is compatible with many databases, including SQL Server, MySQL, Oracle, PostgreSQL, and SQLite. DbForge Query Builder is one of the best SQL query builders because of its comprehensive set of features.

Who is it recommended for?
We recommend DbForge Query Builder to a diverse range of users, including database administrators, developers, and analysts. Its intuitive visual interface caters to individuals seeking a streamlined approach to query building, without the need for extensive coding knowledge. Additionally, professionals looking to enhance query performance and optimize database operations will find the Query Profiler feature particularly valuable. DbForge Query Builder is suitable for those working with various databases, including SQL Server, MySQL, Oracle, PostgreSQL, and SQLite, making it an ideal solution for multi-platform environments. Whether you're involved in database testing, development, or day-to-day operations, DbForge Query Builder offers the tools necessary to streamline your workflow.
Pros:
- Intuitive Interface: Offers a user-friendly interface, making query design accessible to users of all skill levels.
- Comprehensive Feature Set: With features like Query Profiler and T-SQL Debugger, DbForge Query Builder provides robust capabilities for query optimization and debugging.
- Multi-Platform Compatibility: Support for various databases, including SQL Server, MySQL, Oracle, PostgreSQL, and SQLite, enhances versatility.
- Efficient Data Handling: Ability to export and import data from multiple formats streamlines database management tasks.
- Time-Saving: By eliminating the need for manual coding, DbForge Query Builder saves time and reduces the likelihood of errors.
Cons:
- Limited Customization: Some users may find the level of customization options to be lacking compared to other query builder tools.
- Learning Curve: While intuitive, DbForge Query Builder may still have a learning curve for users unfamiliar with visual query building interfaces.
- Resource Consumption: Performing intensive query profiling or debugging tasks may require significant system resources, potentially impacting performance.
Pricing: DbForge Query Builder comes in three different pricing/licensing editions. The Standard edition (basic plan at $369.95), the Professional edition (advanced plan at $599.95), and the Enterprise edition (full-featured plan at $829.95.
Free Trial: The dbForge Studio for SQL Server is available for a free trial for 30 days.
5. FlySpeed SQL Query

FlySpeed SQL Query is an SQL query builder developed by Active Database Software. It is a well-known SQL query builder because its primary builder is free, but they also offer a low-cost visual query builder with simple but robust capabilities.
Key Features:
- Customizable Grid: View and edit data in grid or customizable form view, enhancing data management flexibility.
- Advanced Search: Easily find and filter data with advanced search capabilities, improving data retrieval efficiency.
- Simplified Data Presentation: Set up master-detail views to simplify the presentation of complex data, enhancing data visualization.
- Save Work for Later: Save execution history, queries, and database connections for easy retrieval and continued work.
- Export and Import Capabilities: Export data to popular formats like Excel, CSV, and HTML, and import data from various sources, including clipboard, CSV, and Excel files.
Why do we recommend it?
FlySpeed SQL Query stands out as a versatile SQL query builder offering a free primary builder with additional low-cost options. Our recommendation stems from its user-friendly interface and robust capabilities, which simplify the process of query creation and data analysis. We have found FlySpeed SQL Query to be reliable and efficient in managing various data sources and executing SQL queries. Whether you're a beginner or an experienced user, FlySpeed SQL Query provides a seamless experience for building and modifying SQL queries.
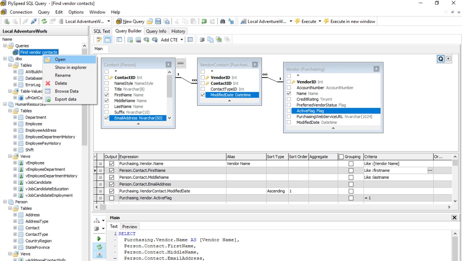
FlySpeed SQL Query lets you connect different data sources and create SQL queries through its visual query builder. It connects to all modern database servers. It also supports popular desktop databases and office file formats such as CSV and Excel. With FlySpeed visual builder, you can easily analyze, create, and change SQL queries. Its GUI also includes drag-and-drop functionality for a more streamlined query generation process.

Who is it recommended for?
We recommend FlySpeed SQL Query to a wide range of users, from novice individuals to seasoned professionals. Its free primary builder is ideal for those seeking a cost-effective solution for basic query building tasks. Additionally, the low-cost visual query builder caters to users requiring more advanced features and customization options. Whether you're a database administrator, analyst, or developer, FlySpeed SQL Query offers the tools necessary to streamline data analysis and query generation processes. Its compatibility with modern database servers and support for popular file formats make it suitable for diverse environments and use cases.
Pros:
- User-Friendly Interface: Offers an intuitive GUI with drag-and-drop functionality, making query generation effortless.
- Versatile Compatibility: Connects to all modern database servers and supports popular desktop databases and office file formats, ensuring compatibility with diverse environments.
- Cost-Effective: The free primary builder and low-cost options provide a cost-effective solution for both basic and advanced query building needs.
- Efficient Data Handling: Simplifies data management tasks with features like customizable grids, advanced search, and data export/import capabilities.
- Reliable Performance: Delivers reliable performance in managing various data sources and executing SQL queries.
Cons:
- Limited Functionality: The free version may have limited functionality compared to commercial versions, restricting access to advanced features and customization options.
- Learning Curve: Users unfamiliar with SQL query building interfaces may experience a learning curve when using FlySpeed SQL Query, particularly for more complex queries.
- Additional Costs: While the basic version is free, users may incur additional costs for accessing advanced features and functionalities offered in commercial versions.
Pricing: The basic FlySpeed SQL Query is free. But they do offer two commercial versions: Express and Professional. The pricing starts at $49.00 for FlySpeed SQL Query Express (Desktop version) and ranges to $137.00 for the FlySpeed SQL Query Professional (Portable version) for a per-user license.
Free Trial: You can download the free FlySpeed SQL Query builder.
6. Data Xtractor

Query Xtractor (from Data Xtractor) is a powerful and visual SQL query builder. It was built to help developers, data analysts, and database administrators write SQL queries. It helps create vendor-specific SQL queries without being an expert on query writing. The tool has a visually-appealing graphical tool to help write queries and connect to any relational database.
Key Features:
- Visual SQL Query Builder: Design and create SQL SELECT queries visually, eliminating the need for manual query writing.
- Automatic Field Population: Automatically populate fields with lookup fields, drill-down through relationships, and highlight cells for enhanced data visualization.
- Diagram Creation: Utilize Model Xtractor to create comprehensible and modular diagrams, simplifying database schema visualization.
- Wide Generic Support: Supports popular client-server, cloud, and desktop relational databases, ensuring compatibility across various platforms.
Why do we recommend it?
Data Xtractor, powered by Query Xtractor, earns our recommendation as a powerful and visual SQL query builder. Its intuitive interface and robust features make it an invaluable tool for developers, data analysts, and database administrators alike. We recommend Data Xtractor for its ability to simplify SQL query writing, allowing users to create vendor-specific queries without extensive expertise. Having extensively tested the tool ourselves, we can attest to its efficiency and reliability in query design and execution.
Although its foundation is to help design and write SELECT read-only queries, it can do much more. It can also execute those queries against various supported connected relational databases. It supports Oracle, SQL Server, PostgreSQL, MySQL, Azure, Amazon Redshift, SQLite, and Firebird.

Who is it recommended for?
We highly recommend Data Xtractor to developers, data analysts, and database administrators seeking a streamlined approach to SQL query writing. Its visually-appealing graphical interface caters to individuals with varying levels of SQL proficiency, enabling them to design and execute queries effortlessly. Whether you're working with client-server, cloud, or desktop relational databases, Data Xtractor offers the tools necessary to enhance productivity and streamline database management processes. From Oracle to SQL Server, PostgreSQL to MySQL, Data Xtractor provides wide generic support across various platforms, making it suitable for diverse environments and use cases.
Pros:
- Intuitive Interface: Offers a visually-appealing and intuitive interface, making SQL query design accessible to users of all skill levels.
- Efficient Query Writing: Simplify the process of SQL query writing with features like automatic field population and visual query building.
- Comprehensive Database Support: With support for Oracle, SQL Server, PostgreSQL, MySQL, Azure, Amazon Redshift, SQLite, and Firebird, Data Xtractor caters to a wide range of relational databases.
- Versatile Functionality: Beyond designing SELECT read-only queries, Data Xtractor can also execute queries against various connected databases, enhancing versatility.
- Reliable Performance: Delivers reliable performance in query execution and database management tasks, ensuring efficient workflow operations.
Cons:
- Learning Curve: Users new to SQL query building interfaces may experience a learning curve when using Data Xtractor, particularly when exploring advanced features.
- Customization Limitations: Some users may find the level of customization options to be limited compared to other SQL query builder tools.
- Compatibility Issues: While Data Xtractor supports a wide range of databases, users may encounter compatibility issues with certain database configurations or versions.
Pricing: For $132 per year, you can use Query Xtractor to build SQL queries without restriction for all the supported databases.
Trial: Try Query Xtractor for a 7-day free trial with full access to all supported databases. The trial is activated once you install the product.
7. Skyvia Query Builder

Skyvia Query Builder is a SaaS-based online query builder tool for cloud and DB data. You can access Skyvia Query Builder anywhere via an internet connection and a web browser. In addition, you can also integrate it with various cloud applications and databases, making it a universal data platform.
Key Features:
- Data Exploration: Discover tables, relations, and field types to gain insights into your data structure.
- SQL Editor: Utilize SQL against both database and cloud app data for advanced query customization.
- Visual Query Configuration: Configure joins, filtering, and aggregation using the SQL visual query tool.
- Data Viewing and Export: View data in the browser and export it to CSV or PDF for further analysis and reporting.
- Query Gallery: Save and reuse queries or access sample queries for common use cases to streamline query creation.
Why do we recommend it?
Skyvia Query Builder receives our recommendation as a versatile SaaS-based online query builder tool for cloud and database data. Its accessibility via web browsers and integration capabilities with various cloud applications make it a universal data platform suitable for diverse environments. We recommend Skyvia Query Builder for its user-friendly interface, comprehensive features, and ability to simplify complex SQL query creation and execution. Having evaluated the tool extensively, we can confirm its reliability and efficiency in data exploration, query building, and workflow automation.
Skyvia comes with “Builder Mode” to help you create complex SQL queries via its drag-and-drop functionality. Besides, Skyvia also comes with the online SQL editor mode and data mode to preview your data in the web browser and make it ready to export. With Skyvia, you can even go beyond and automate workflows. Also solve data-related tasks such as data integration, backup cloud data, build reports and dashboards, and more.

Who is it recommended for?
We recommend Skyvia Query Builder to individuals and organizations seeking a flexible and efficient solution for querying cloud and database data. Its SaaS-based nature allows users to access the tool from anywhere with an internet connection and a web browser, making it ideal for remote work and collaboration. Skyvia Query Builder caters to users across various industries, including developers, data analysts, and business professionals, who require seamless data integration, query execution, and workflow automation capabilities. Whether you're exploring data relationships, building complex SQL queries, or automating data-related tasks, Skyvia Query Builder offers the tools necessary to enhance productivity and streamline data management processes.
Pros:
- Accessibility: Access from anywhere via web browsers, facilitating remote work and collaboration.
- Integration Capabilities: Integrates with various cloud applications and databases, enhancing data accessibility and connectivity.
- User-Friendly Interface: Offers a user-friendly interface with drag-and-drop functionality for creating complex SQL queries effortlessly.
- Comprehensive Functionality: Beyond query building, Skyvia enables data integration, backup, report generation, and workflow automation, providing a comprehensive data management solution.
- Efficient Workflow Automation: Automate data-related tasks such as data integration, backup, report generation, and more to enhance productivity and efficiency.
Cons:
- Learning Curve: New users may experience a learning curve, particularly when exploring advanced features such as workflow automation and data integration.
- Limited Customization: Some users may find the level of customization options to be limited compared to standalone query builder tools.
- Data Security Concerns: As a SaaS-based tool, users may have concerns about data security and privacy when accessing and storing sensitive information online.
Pricing: Skyvia offers a free plan for basic integration with limitations. They also have paid plans that range from $15 to $399 per month, with advanced features. For enterprise-level needs, Skyvia offers custom pricing to match specific requirements.
Trial: Sign up for Skyvia and start with your free plan.
8. Redgate SQL Prompt

SQL Prompt from Redgate is an add-on for SQL Server Management Studio (SSMS) and Visual Studio. It comes with IntelliSense-style functionality for code completion capabilities.
Key Features:
- Workflow Acceleration: Utilize Command Palette for quick access to frequently used functions and discover new features to expedite workflow tasks.
- Code Formatting Styles: Choose from predefined styles for code formatting, including collapsed, commas before, default, indented, and right aligned, enhancing code readability and consistency.
- Refactoring Capabilities: Safely rename variables and aliases, encapsulate SQL as a new stored procedure, and improve code maintainability with SQL Prompt's refactoring features.
- Code Analysis: Benefit from over 90 out-of-the-box rules to discover code issues and hidden pitfalls while typing, ensuring code quality and adherence to best practices.
Why do we recommend it?
Redgate SQL Prompt earns our recommendation as an indispensable add-on for SQL Server Management Studio (SSMS) and Visual Studio. Its IntelliSense-style functionality and advanced features significantly enhance workflow efficiency and code accuracy. We recommend SQL Prompt for its ability to expedite coding tasks, streamline code formatting, and provide comprehensive code analysis capabilities. Having extensively utilized SQL Prompt, we can attest to its effectiveness in improving productivity and reducing the likelihood of syntax errors and code issues.
Redgate SQL Prompt is considered one of the best SQL query builders because it helps users write accurate and neat code without worrying about formatting or syntax errors. Its advanced features make coding easier and faster, saving you valuable time. Some of these features include code completion, code analysis, object suggestions, and more. The tool also supports many databases, including MySQL, PostgreSQL, SQLite, and Microsoft SQL Server.

Who is it recommended for?
We highly recommend Redgate SQL Prompt to SQL developers and database administrators seeking to streamline their coding workflow within SSMS and Visual Studio. Its intuitive Command Palette and quick access to frequently-used functions cater to users looking to expedite common tasks and discover new features seamlessly. SQL Prompt is suitable for individuals and teams working with various databases, including MySQL, PostgreSQL, SQLite, and Microsoft SQL Server. Whether you're a beginner or an experienced SQL developer, SQL Prompt offers the tools necessary to enhance code accuracy, readability, and efficiency.
Pros:
- Enhanced Productivity: Advanced features such as code completion, code analysis, and object suggestions expedite coding tasks and save valuable time.
- Code Accuracy: Ensure accurate and neat code without worrying about formatting or syntax errors, improving code quality and readability.
- Database Support: Supports various databases, including MySQL, PostgreSQL, SQLite, and Microsoft SQL Server, enhancing versatility and compatibility.
- Intuitive Interface: The intuitive Command Palette and seamless integration with SSMS and Visual Studio provide a user-friendly experience for SQL developers of all skill levels.
- Comprehensive Feature Set: Offers a comprehensive suite of features to streamline coding tasks, improve code quality, and enhance overall productivity.
Cons:
- Learning Curve: Users new to SQL Prompt may experience a learning curve when exploring its advanced features and customization options.
- Integration Limitations: While SQL Prompt seamlessly integrates with SSMS and Visual Studio, users may encounter limitations in integration with other development environments.
- Cost: The cost associated with SQL Prompt may be prohibitive for some users, particularly those on a tight budget or working with limited resources.
Pricing: The SQL Prompt is $198 for a 1-year subscription and one license.
Trial: Register for a 28-day, fully-functional free trial of SQL Prompt.
9. Apex SQL Complete

ApexSQL Complete (by Quest) is an add-on for SQL Server Management Studio (SSMS) and Visual Studio designed to speed up your coding. The tool comes with powerful features such as auto-complete, SQL code snippets, and auto-replacement.
Key Features:
- Complete SQL Statements: Automatically fills in SQL keywords and names to complete statements as you type, reducing manual input and improving coding efficiency.
- Productivity Enhancements with Snippets: Utilize reusable code fragments and insert them into SQL scripts to expedite code writing tasks and promote code reuse.
- Code Understanding and Navigation: Identify the structure of complex SQL queries and navigate through SQL objects with ease, enhancing code comprehension and development efficiency.
- Query Logging and Testing: Log every executed query on the SQL Server and execute queries in test mode without affecting the database, reducing the risk of data damage and promoting code reliability.
Why do we recommend it?
ApexSQL Complete, developed by Quest, is an essential add-on for SQL Server Management Studio (SSMS) and Visual Studio, designed to enhance coding efficiency. We recommend ApexSQL Complete for its powerful features, including auto-complete, SQL code snippets, and auto-replacement, which significantly expedite coding tasks. Having extensively utilized the tool, we can attest to its effectiveness in improving productivity and reducing coding errors. ApexSQL Complete simplifies the coding process, making it an indispensable tool for SQL developers and database administrators.
ApexSQL Complete helps you navigate through SQL objects and identify complex SQL query structures. It can also help you review object scripts and descriptions, track tabs, log executed queries, and search and export query results. With its comprehensive features, ApexSQL Complete is recognized as one of the top SQL query builders available.
Who is it recommended for?
We highly recommend ApexSQL Complete to SQL developers and database administrators seeking to optimize their coding workflow within SSMS and Visual Studio. Its auto-complete functionality and SQL code snippets cater to users looking to expedite code writing tasks and improve coding accuracy. ApexSQL Complete is suitable for individuals and teams working with SQL Server databases, providing comprehensive features to navigate SQL objects, identify complex query structures, and review object scripts effectively. Whether you're a beginner or an experienced SQL developer, ApexSQL Complete offers the tools necessary to streamline coding tasks and enhance productivity.
Pros:
- Enhanced Coding Efficiency: Auto-complete functionality and SQL code snippets expedite coding tasks and improve coding accuracy, saving valuable time.
- Comprehensive Feature Set: With features for code understanding, navigation, query logging, and testing, ApexSQL Complete provides a comprehensive solution for SQL development within SSMS and Visual Studio.
- Integration with Development Environments: Seamlessly integrates with SSMS and Visual Studio, providing a familiar environment for SQL developers to work in.
- Code Reliability: Query logging and testing features reduce the risk of accidental data damage and promote code reliability, ensuring robustness in SQL development.
- Effective Code Comprehension: Facilitates understanding and navigation of complex SQL queries, promoting code comprehension and development efficiency.
Cons:
- Learning Curve: Users new to ApexSQL Complete may experience a steep learning curve when exploring its advanced features and customization options.
- Compatibility Limitations: While ApexSQL Complete seamlessly integrates with SSMS and Visual Studio, users may encounter limitations in integration with other development environments.
- Cost: The cost associated with ApexSQL Complete may be prohibitive for some users, particularly those on a tight budget or working with limited resources.
Price: Request a quote.
Trial: No free trial is available.
10. Active Query Builder

Active Query Builder provides solutions to make SQL databases more accessible to non-technical users. The tool automates SQL routines, helping users handle SQL requests. It helps build new SQL queries with simple drag and drop, change an existing one, and more. Additionally, users can integrate the database querying module with queries and quickly turn data into information.
Key Features:
- Instant Data Browsing: View information in real-time as you build your query, providing immediate insights into your data.
- Reverse Engineering and Parsing: Support for reverse engineering, parsing, and visually representing plain text SQL queries, enhancing query understanding and manipulation.
- Visual and Text SQL Editing: Edit SQL queries visually and in text form using the query and filter builders and the SQL text editor, providing flexibility in query creation and customization.
- SQL Query API: Accessible API for SQL query operations, including parsing, analysis, modification, and formatting, enabling seamless integration with custom applications and workflows.
Why do we recommend it?
Active Query Builder stands out as a leading solution for making SQL databases more accessible to non-technical users. We recommend Active Query Builder for its ability to automate SQL routines and simplify SQL query building processes. By providing intuitive drag-and-drop functionality and seamless integration with databases, it empowers users to handle SQL requests efficiently. Having evaluated the tool extensively, we can confirm its effectiveness in transforming user questions into SQL queries and facilitating ad-hoc reporting, data analysis, and data management tasks.
Active Query Builder is known as one of the best SQL query builders because of its graphical UI. It is pretty easy to transform user questions into SQL queries. It is, in fact, quite handy for ad-hoc reporting and data analysis, data export, data import, and convenient data browsing.

Who is it recommended for?
We highly recommend Active Query Builder to individuals and organizations seeking to streamline SQL database operations and make data querying more accessible. Its user-friendly interface and comprehensive features cater to both technical and non-technical users, enabling them to build, edit, and execute SQL queries effortlessly. Active Query Builder is suitable for a wide range of use cases, including ad-hoc reporting, data analysis, data export/import, and data browsing. Whether you're a business analyst, data scientist, or database administrator, Active Query Builder offers the tools necessary to enhance productivity and simplify SQL database interactions.
Pros:
- Intuitive Graphical UI: Graphical user interface simplifies SQL query building processes, making it easy to transform user questions into SQL queries.
- Versatile Functionality: Suitable for ad-hoc reporting, data analysis, data export/import, and data browsing, Active Query Builder offers comprehensive features to meet diverse data querying needs.
- Efficient Data Management: Automate SQL routines and streamline database operations, enhancing productivity and reducing manual effort.
- Seamless Integration: Integrates seamlessly with databases and supports reverse engineering and parsing of SQL queries, ensuring compatibility and ease of use.
- Enhanced User Experience: Provides a convenient and efficient data querying experience, catering to both technical and non-technical users.
Cons:
- Learning Curve: Users new to Active Query Builder may experience a steep learning curve when familiarizing themselves with its features and functionalities.
- Customization Limitations: Some users may find the level of customization options to be limited compared to standalone query builder tools.
- Compatibility Issues: While Active Query Builder supports a wide range of databases, users may encounter compatibility issues with certain database configurations or versions.
Pricing: The software is licensed per developer. Prices range from $199 to $999, depending on the package and platform selected.
Trial: Sign up to get the free trial version.
Conclusion
You don't need a solid background in SQL query language to create queries. Try SQL query builders. These are powerful tools that help you generate SQL queries quickly. With a visual GUI, auto-complete, drag-and-drop functionalities, and more, you can build flawless queries in seconds!
In this blog post, we've listed the best SQL query builders available in the market today. Whether you choose a visual, free, or paid SQL query builder, always ensure it has the features and capabilities you need to do the job.